- 1 关于ZDOO企业版
-
2. 如何安装升级
- 2.1 如何安装ioncube扩展
- 2.2 ZDOO企业版如何升级
- 2.3 安装PHP的LDAP扩展
- 3. 功能介绍
- 4. 进销存
- 5. 工作流
- 6. 阿米巴
内置工作流
- 2021-04-25 11:31:24
- 金凯
- 13171
- 最后编辑:金凯 于 2021-08-27 10:05:18
- 分享链接
5.6版本,我们推出了内置工作流功能,可以通过工作流对CRM应用的功能(订单、合同、客户等)进行自定义,以更好地满足企业差异化的业务场景和流程。目前内置工作流仅开放CRM模块,后续我们还会添加更多模块支持。

一、功能介绍
内置工作流的逻辑与功能与自定义工作流基本一致,这里我们仅介绍内置工作流特殊的地方,如果对工作流尚不熟悉,可参考工作流功能简介。
内置工作流取消了快捷编辑器,进入即为高级编辑器,目前有主表设计、动作设计、更多设置三个部分可供设计。
1、主表设置
主表设计中显示了原功能涉及的字段,这些字段不可删除,编辑仅可改变字段名称。编辑字段名称后,功能中该字段的显示名称会变为编辑后的名称,例如,您想将销售合同中的“ 金额”显示为“ 合同金额”,在此处修改即可。同时,主表设计中仍可以添加新的字段,例如,您想在添加销售合同时记录合同所属部门,那么就需要添加一个部门字段。
需要注意的是,因为原有的状态字段不可修改键值,所以主表设计中内置了一个“
子状态”字段,用于扩展状态字段。状态字段的每个值可扩展为若干个键值,且状态与子状态是联动的。前台选择状态,子状态下拉内容会变为状态对应的子状态内容,且默认选择为勾选了默认值的值。
2、动作设计
动作设计中显示了原功能涉及的动作,这些动作不可删除,默认为不扩展。编辑为扩展后,可对动作进行配置。同时,动作设计仍可以添加新动作。这里的动作配置逻辑与方法均与自定义工作流一致,不再赘述。
需要注意的是,默认动作的界面和界面联动只能选择“子状态”字段和新添加字段进行配置,无法修改原有字段。新增动作可以配置所有字段。
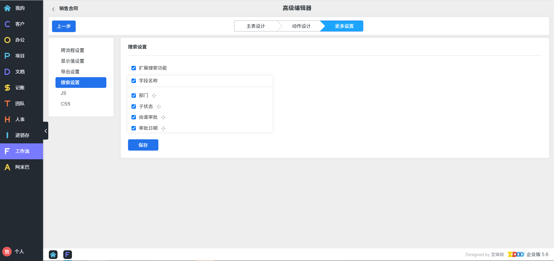
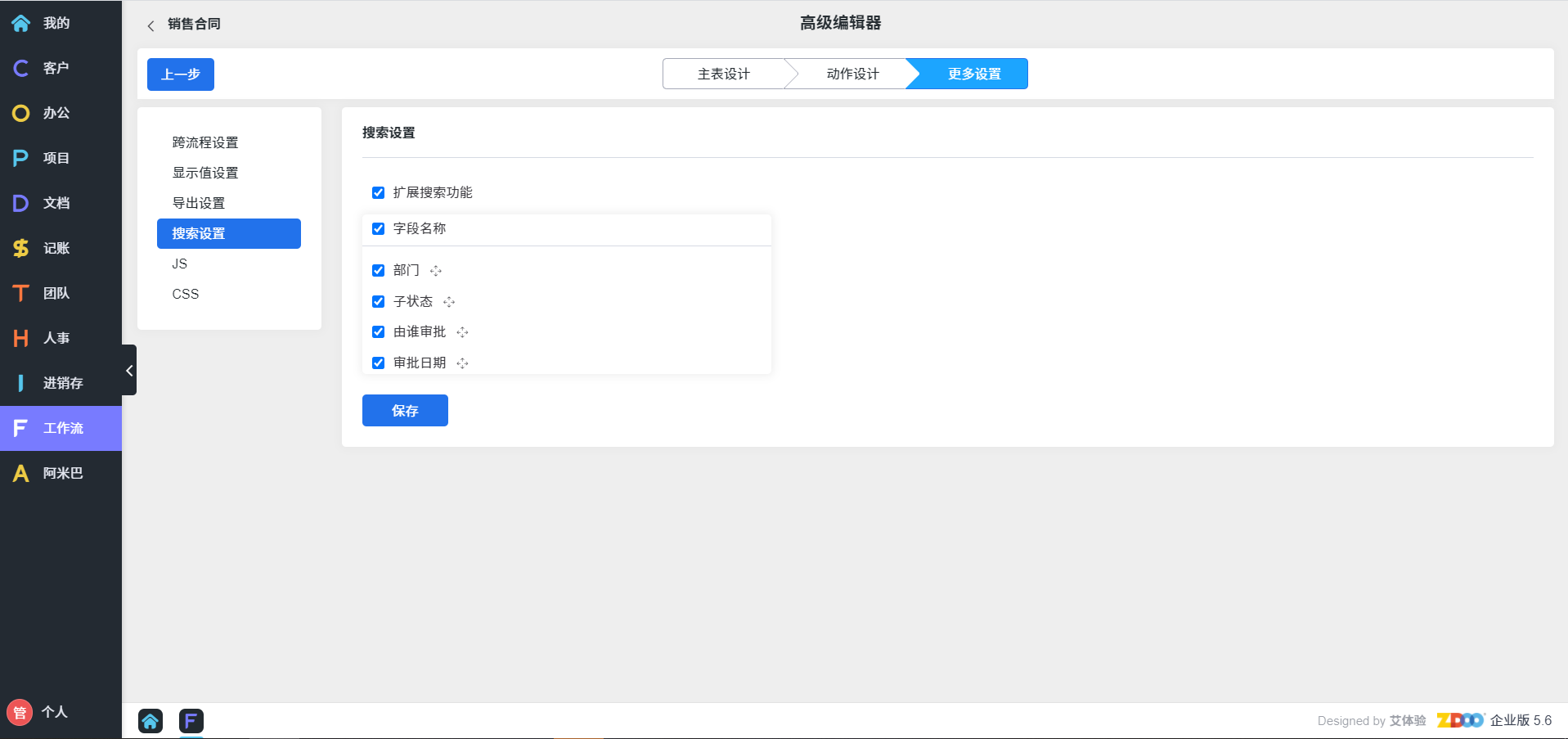
3、更多设置
更多设置功能与自定义工作流一致,仅需注意导出设置和搜索设置均为扩展功能,可以扩展导出或搜索“子状态”字段及新增加字段。
二、操作示例
这里我们提供一个采购合同须经审批后方能付款的示例供大家参考。
1、 采购合同须经审批后方能付款
(1)主表设计
新建审批结果、审批人、审批备注三个字段。编辑子状态字段,添加子状态。
(2)动作设计
浏览合同-界面,添加新字段显示。
创建采购合同-扩展动作,修改审批人和子状态。这里我们的审批人是确定的,即admin,在此处直接设定就好。如果我们的审批人不确定,如需要各部门负责人审批,那我们可以在创建采购合同-界面,显示审批人字段,由采购合同创建者选定自己的审批人。
编辑采购合同-触发条件,子状态=审批中 或者 子状态=审批拒绝;扩展动作,子状态=审批中。
合同详情-界面,增加新字段显示。
完成合同-扩展动作,子状态=已完成。
取消合同-扩展动作,子状态=已取消。
付款-触发条件,子状态=审批通过;扩展动作,子状态=已付款。
新增加审批动作
界面
触发条件
扩展动作,需要添加两个扩展动作,分别是审批通过和审批拒绝的情况
(3)更多设置
扩展搜索功能,选择可以搜索子状态。
这样,我们就完成了 采购合同须经审批后方能付款这个工作流,我们还可以根据需要进行一些细化处理,比如什么情况下才能取消合同,删除合同等。
此外创建采购合同会在记账-应付款中生成一笔应付款,这里的付款动作是内置工作流无法控制的,要采取审批后付款模式,要注意这里的权限控制,可以在后台-权限取消这里的付款权限。
(4)前台展示



















